由于直接访问Pod存在一下问题:
- 每个Pod在启动后才会被分配一个可独立访问的IP,与其生命周期绑定,在Pod启动前并不知道Pod的IP地址。
- 当Pod被删除或者Pod所在节点故障时,Kubernetes会根据副本期望数重新拉起新pod,旧的PodIP可能无法正常访问。
- 应用往往有多个副本实例(Pod),多个副本实例共同对外提供服务。使用单一的PodIP进行访问不能实现Pod间负载均衡。

所以Kubernetes引入Service解决Pod的访问问题
添加一个Service,即可通过Service来访问Pod,Service有一个固定IP的地址,将访问它的流量转发给Pod,具体转发给哪些Pod通过LabelSelector来选择。

创建Service
示例:
| |
示例创建一个名为“nginx”的Service,通过selector选择到标签为“app:nginx”的Pod,目标Pod的端口为80,Service对外暴露的端口为8080,Service类型为ClusterIP,创建后kubernetes会自动为Service分配一个IP地址,如图示的10.247.124.252。

其他pod可通过ClusterIP:Port的形式访问到后端Pod。
使用Service
将上述Service的定义保存至nginx-svc.yaml文件中,使用kubectl命令创建该Service。
| |
可以看到Service有个Cluster IP,这个IP是固定不变的,除非Service被删除,所以可以使用ClusterIP在集群内部访问Service。
ServiceName访问Service
除了用ClusterIP的形式访问Service,也可以用ServiceName的形式来访问Service。
用ServiceName的形式来访问Service时,就需要DNS插件进行域名解析,在安装Kubernetes时,会默认要求安装CoreDNS插件。
在kube-system命名空间下可以查看到运行CoreDNS的Pod。 kubectl get po --namespace=kube-system
访问形式: <ServiceName>.<namespace>.svc.cluster.local

实际上在同一个命名空间中可以省略
<namespace>.svc.cluster.local, 直接用ServiceName, 因为在同一个DNS搜索域中。
例如之前创建的名为nginx的Service,直接通过“nginx:8080”就可以访问到Service,进而访问后台Pod。

Pod以ServiceName的形式也就是“ServiceName:Port”的形式访问时,CoreDNS就会将ServiceName解析为ClusterIP,从而访问到后端Pod。
实现原理
Service是如何做到使客户端或其他Pod能够稳定访问到一组运行着特定服务的后端Pod呢?
调用kubectldescribe命令查看Service的信息,则会看到如下回显:
| |
可以看到一个Endpoints,Endpoints同样也是Kubernetes的一种资源对象。Kubernetes正是通过Endpoints监控到Pod的IP,从而让Service能够发现Pod。如执行命令kubectlget endpoints查看Endpoints的详细信息。
| |
配置了selector的Service在创建时,会自动创建一个同名的Endpoints,通过Label Selector将带有相应标签的Pod筛选出来,Endpoints将这些Pod的IP及端口信息记录下来。
通过如下命令查看Pod的IP,可看到运行着nginx的Pod的IP与前述Endpoints对象维护的IP一致。
| |
如果删除一个Pod,Deployment会将Pod重建,新的Pod IP会发生变化。
| |
再次查看Endpoints,会发现Endpoints的内容也随着Pod发生了变化。
实际上,具体的Service流量路由是Kube-Proxy组件和Iptables来共同实现的。
在Service创建时Kubernetes会分配IP给Service,同时通过APIServer通知所有kube-proxy有新的Service创建了,kube-proxy收到通知后通过iptables记录Service和Pod的IP/端口对的关系,从而让Service在节点上可以被查询到。
iptables是运行在用户空间的应用软件,通过控制Linux内核netfilter模块,来管理网络数据包的处理和转发,可以将iptables理解为是一系列的规则,实现从Service到Pod的流量转发。
除了记录Service和Pod的IP/端口对的关系,kube-proxy还会监控Service和Endpoints的变化,从而保证Pod重建后仍然能通过Service访问到Pod。
下图是一个实际访问Service的图示,Pod X访问Service(10.247.124.252:8080),在发送数据包时,在节点上根据iptables规则,目的IP:Port被随机替换为后端Pod组中某一个Pod的IP:Port,从而通过Service访问到实际的Pod。

Service的类型
Service的类型除了ClusterIP还有NodePort、LoadBalancer和Headless,这几种类型的Service有着不同的用途。
- ClusterIP:用于在集群内部互相访问的场景,通过ClusterIP访问Service。
- NodePort:用于从集群外部访问的场景,通过节点上的端口访问Service。
- LoadBalancer:用于从集群外部访问的场景,其实是NodePort的扩展,通过一个特定的LoadBalancer访问Service,这个LoadBalancer将请求转发到节点的NodePort,而外部只需要访问LoadBalancer。
- 特殊的Service类型 – Headless Service:用于Pod间的互相发现。
NodePort
| |
首先使用上面的YAML文件创建一个NodePort类型的Service,其中:
- Type:指定该Service类型为NodePort。
- spec.nodePort:可指定节点开放的端口,本例中指定了该端口为“30120”,如果不进行指定,kubernetes master将从给定的配置范围内(默认:30000~32767)分配端口。
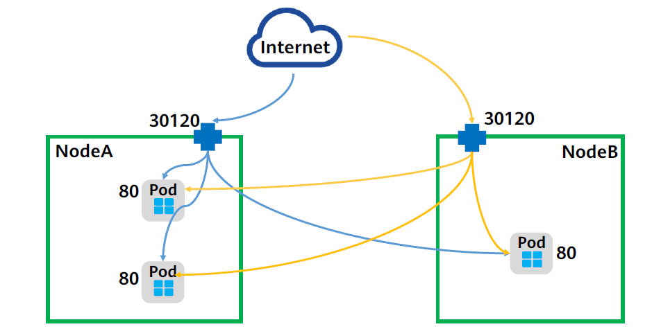
Service创建完成后,可以通过“节点的IP:Port”的形式将流量转发到相应的Service,最后转发到后端Pod,NodePort类型的Service也会被分配一个ClusterIP。
NodePort类型的Service可以让Kubemetes集群每个节点上监听一个相同的端口,外部访问请求首先访问节点IP:NodePort,对应节点将这些请求转发给Service对应的Endpoints(即PodIP:targetPort)。

LoadBalancer
LoadBalancer本身并不是Kubernetes的组件,这部分通常是由云服务厂商提供,不同厂商的Kubernetes集群与LoadBalancer的对接实现各不相同,这里以华为云对接弹性负载均衡ELB服务为例。
| |
上面为一个LoadBalancer类型的Service实例的YAML文件,其中:
- metadata.annotations:表示CCE的LoadBalancer类型Service需要配置的参数,表示这个Service绑定哪个ELB实例。
- loadBalancerIP:指定ELB实例的IP地址。
- type:指定该Service类型为LoadBalancer。
使用该YAML文件创建LoadBalancer类型的Service后,可以通过ELB的IP:Port访问到后台Pod。
LoadBalancer类型的Service其实是NodePort类型Service的扩展,通过一个特定的LoadBalancer访问Service,该LoadBalancer将请求转发到节点的NodePort。(华为云云原生2.0网络支持ELB直通PodIP,无需经过NodePort转发。)

Headless Service
通过ClusterIP可以实现Pod的内部访问,通过NodePort和LoadBalancer可以实现Pod的外部访问,那么如何实现一个Service内部的Pod之间的互相访问呢?
HeadlessService通过使用DNS,为每个Pod提供固定的域名,这样Pod之间就可以使用域名访问,即便Pod被重新创建而导致Pod的IP地址发生变化,这个域名也不会发生变化,从而实现Service内部的Pod之间的相互访问。

| |
使用上面的YAML文件创建一个Headless类型的Service,其中:
- spec.ports.name:指定Pod间通信端口名称,这里设置为“nginx”;
- spec.ports.port:指定Pod间通信端口号,这里设置为“80”;
- spec.selector.app:指定选择标签为“app: nginx”的Pod;
- spec.clusterIP:必须设置为None,表示Headless Service。
创建Headless Service
将上述的内容保存到headless.yaml中并执行创建命令kubectl create -f headless.yaml
创建完成后查询Service kubectl get svc
| |
Headless Service创建后,每个Pod的IP都会有下面格式的域名:<pod-name>.<svc-name>.<namespace>svc.cluster.local
同样的,在同一个搜索域下的
.<namespace>.svc.cluster.local可以省略